Continuing the education (for me) of the Windows world, being that my background has been working on a Mac workstation, configuring Linux instances, and while working on a Windows platform, I never looked behind the curtain, as it were. So here we go!
Group Policy Management is the umbrella approach for creating Group Policy Objects (GPO), which are the containers that hold specific policies that can be attached to computers or users. In a hands-on lab instance, I got some practice with that. On a Windows Server instance, I created a GPO (‘Workstation Settings’) and then set out to attach that to different OU (Organiztional Units)- in this case (below), the Support OU:

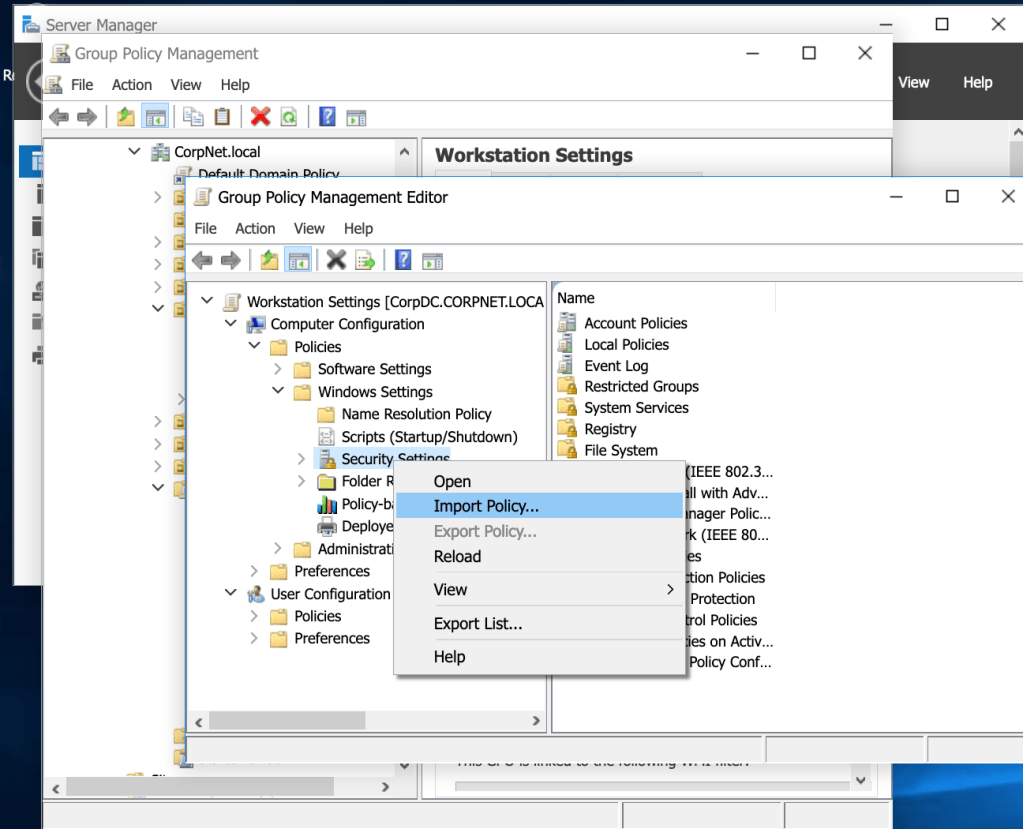
In a subsequent exercise, I imported a security template to one of the GPOs, like this (lots of Windows tiles!):

In this way, I worked within the Windows GUI to make configuration changes- I can tell that this would be something I’d need to repeat a number of times to not forget or miss a step!